ASE 61850 SCL Manager

문의
The ASE61850 SCL Manager is the leading IEC 61850 Substation Configuration Tool in the market.

SCL Manager PDF

 

ASE61850 SCL Manager는 사용자가 IEC 61850 변전소 구성 언어 사양에 지정된 모든 변전소 요소 및 해당 데이터 모델을 생성, 구성,보기 및 편집할 수 있는 공급 업체에 구애받지 않는 포괄적인 그래픽 도구입니다.

 

Key Features

 

  • SLD 정보를 사용하여 SCD/SSD/SED/ICD/IID SCL 파일의 작성, 가져오기 및 내보내기에 도움
  • 변전소, 풍력/수력 발전소 및 DER(Distributed Energy Resource)을 위한 아키텍처 생성 및 전체 시스템 사양 정의 가능
  • 다른 지능형 전자 장치(IED)와 그 논리 기능을 변전소 사양에 연결
  • IEC 61850 Ed. 1.0과 Ed. 2.0을 지원 및 IEC 61850 신호를 한 IED에서 다른 IED로 매핑 가능

 

 

Other Features

 

  • 문서 생성기
  • 개인 데이터 관리
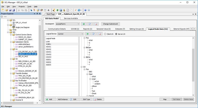
  • GOOSE, 보고서, 로그, SV, LN 데이터 및 외부 입력을 쉽게 탐색할 수 있도록 IED 기능의 탭 기반보기 제공
  • IED가 지원하는 서비스 준수를 보장하기 위해 운영 제한
  • 클라이언트 LN 및 IED 정보를 사용한 Ed.2.0 기반 외부 입력 매핑 - IED간 보고서, GOOSE, SV 등
  • 여러 버전간 SCL 구성 병합 - 구성 추가, 병합 및 삭제를 기반으로 승인
재입고 알림 신청
휴대폰 번호
-
-
재입고 시 알림
floating-button-img