ASE DLMS Test Set

문의
ASEDLMS Test Set is a Windows based DLMS/ COSEM Metering Testing tool with DLMS Client driver.
Meter Test Set is the ideal tool for advanced DLMS meter testing and troubleshooting during meter installation, commissioning and during operations.

ASE DLMS Meter Explorer PDF

 

ASE DLMS Test Set는 Windows 기반 DLMS 클라이언트 애플리케이션으로 사용자는 확인, 문제 해결 및 데이터 수집을 위해 DLMS 서버(미터/게이트웨이/데이터 집중장치)와 통신할 수 있습니다. DLMS Test Set는 최신 DLMS-UA 컬러 북을 준수하며 직렬, 광, 이더넷, 모뎀과 같은 다양한 통신 매체를 지원합니다.

 

그래픽 사용자 인터페이스를 통해 사용자는 미터 및 연관 속성을 구성한 후 미터에서 개체 목록을 다운로드하고 관심있는 개체의 읽기/쓰기를 수행할 수 있습니다.

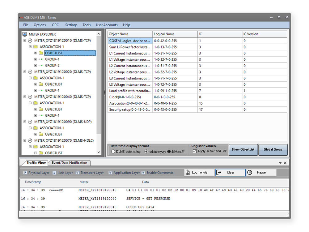
Objectlist 창에서는 미터가 반환한 각 속성 및 메소드의 OBIS 코드, 인터페이스 클래스, 버전 및 데이터 유형/액세스 권한을 보거나 확인할 수 있습니다. 자세한 objectlist를 CSV 파일로 저장하여 테스트 증거로 사용하거나 나중에 참조하거나 미터 제조업체 또는 기타 관심있는 타사와 공유할 수 있습니다.

미터에서 다운로드한 개체 목록을 표준 개체 목록과 비교하고 비교 결과를 강조 표시하는 보고서 CSV 파일을 생성하도록 ASE DLMS 테스트 세트를 자동으로 구성할 수 있습니다.

테스트 세트는 요청하지 않은 푸시 메시지 지원과 같은 DLMS 표준의 최신 기능을 지원합니다. 푸시 분석기창에서는 미터로 푸시된 데이터 알림 요청을 지속적으로 모니터링 할 수 있습니다. 각 푸시 메시지가 디코딩되고 메시지 소스와 타임 스탬프를 식별하기 위해 미터 테스트 세트에서 생성된 메타 데이터가 포함된 헤더와 함께 캡처 개체 값이 표시됩니다.

로드 프로파일, 청구 프로파일, 이벤트 로그, 순간 스냅 샷 프로파일, 전력 품질 로그 등과 같은 모든 프로파일 개체는 항목 순서와 겹쳐진 메타 데이터(예: 입력 항목 수)와 함께 사용자에게 친숙한 방식으로 표시됩니다. 

테스트 세트는 범위별 및 항목별 선택 액세스를 사용한 읽기를 지원하며 읽기 버퍼는 CSV 파일로 저장할 수 있습니다. 이 같은 창에서 액세스 권한이 있는 메소드를 실행할 수 있습니다.

DLMS 이미지 전송은 미터 펌웨어 업그레이드를 위한 사용자 친화적 메커니즘을 제공합니다. 테스트 세트는 이미지 전송을 위해 DLMS Blue Book에 자세히 설명된 완전한 상태 머신 및 절차에서 사용자를 격리시킵니다. 이것은 펌웨어 파일과 이미지 식별자를 제공하는 사용자와 함께 테스트 세트에 의해 자동으로 수행됩니다.

글로벌 그룹은 다른 미터의 여러 개체를 그룹화하여 단일 창에서 볼 수 있습니다.

테스트 세트는 DLMS 표준에 도입된 Cipher suite 0 및 1을 지원하여 사이버 보안 강화 기능을 지원합니다. 키 전송은 AES 키 랩 알고리즘 지원으로 미터 인증 키/암호화 키를 변경할 수 있습니다.



 

KEY FEATURES

 

  • Communication types
    • RS232/RS485 (Direct HDLC)
    • Optical (Direct HDLC / Mode E)
    • Ethernet (IPv4 / IPv6)
    • Cellular modem (IPv4 / IPv6)
    • PLC/RF modems supporting IPv4 / IPv6
    • HDLC serial over IP
  • Application Context
    • LN without ciphering
    • SN without ciphering
    • LN with ciphering
    • SN with ciphering
  • Authentication
    • Lowest
    • Low (LLS)
    • High (HLS)
  • Conformance block
    • Get, Get with block transfer
    • Set, Set with block transfer
    • Action
    • General Protection
    • General Block Transfer
    • Data Notification
    • Read
    • Write
  • OBIS codes
    • Support all range of OBIS codes (Standard, Manufacturer, Country, Utility)
    • Automatically resolve OBIS code to more understandable names
  • 데이터 알림(푸시) 및 자동 푸시 데이터를 CSV 파일로 저장
  • 암호화, 키 랩 유무에 따른 키 전송
  • 이미지 전송을 사용한 펌웨어 업데이트
  • 미터에서 개체 목록 다운로드를 지원하고 CSV 파일로 저장
  • 프로필 버퍼 자동 CSV 파일로 저장
  • OPC 클라이언트 애플리케이션과의 통합을 위한 OPC 데이터 액세스 서버 지원
  • 지원되는 데이터베이스 기능에 데이터 삽입
  • 미터에서 수동(주문형) 및 자동(스케줄 기반) 판독
  • 통신 분석을 위한 트래픽보기 및 텍스트 파일로 저장

 



 

APPLICATION AREAS

 

ASE DLMS 테스트 세트는 사용자가 DLMS 서버(미터/게이트웨이/데이터 집중기)와 통신할 수 있는 DLMS 클라이언트 애플리케이션으로 소규모 미터 데이터 수집 애플리케이션뿐만 아니라 DLMS 미터 테스트에도 적합합니다.

DLMS 테스트 세트 소프트웨어의 일부 일반적인 응용프로그램은 다음과 같습니다.

  • 미터 테스트 및 문제 해결: ASE DLMS 테스트 세트를 사용하면 다양한 DLMS 작업을 수행하고 데이터 및 결과를 모니터링하여 미터/게이트웨이/데이터 집중 장치에 구현된 DLMS 서버의 기능을 테스트 할 수 있습니다. 트래픽 모듈은 자세한 통신 분석을 지원할 뿐만 아니라 트래픽 로그를 테스트 증거로 저장하거나 문제해결을 위해 다른 사람과 공유 할 수 있습니다.
  • 자동 계량기 판독: ASE DLMS 테스트 세트가 계량기/게이트웨이/데이터 집중기에서 구성된 데이터 개체의 판독을 자동으로 시작하는 방법에 따라 여러 데이터 개체를 주기적 스캔 속도와 함께 그룹화할 수 있습니다. 수신된 데이터는 TXT 또는 CSV 파일에 자동 저장되며, 요청시 SQL 데이터베이스 삽입 기능을 제공할 수 있습니다.
  • SCADA 및 기타 OPC 지원 응용 프로그램에 대한 DLMS 통합 도구: OPC Data Access V3.0을 통해 DLMS 미터 및 장치에 즉시 연결하여 미터 판독 요구 사항에 이상적입니다.
재입고 알림 신청
휴대폰 번호
-
-
재입고 시 알림
floating-button-img